Multi-core performance in Ableton Live FAQ

This guide answers questions about CPU cores, track routing, threads, clock speed, and audio signal flow in Ableton Live, so you can optimize performance and avoid confusion.

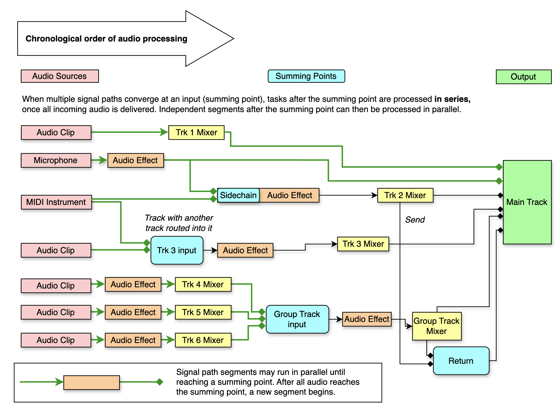
Do I need to route my Set a certain way to avoid processing bottlenecks?
What can I do to optimize performance in Live?
Does using group tracks negatively impact performance?
What are threads and cores?
Does Live use Performance cores or Efficiency cores?
Why do I see high CPU load in a Set with only one track?
Which is more important, CPU speed or number of cores?
Why is my other DAW performing differently than Ableton Live?


Do I need to route my Set a certain way to avoid processing bottlenecks?

You don’t need to “avoid bottlenecks” when using Ableton Live’s routing as it's designed. Here’s why:

  • Whenever possible, Live processes separate, independent signal paths simultaneously in parallel – such as two audio tracks routed exclusively to the Main track.
  • All audio along the same signal path must be processed in chronological order – in series — whether the steps along the path happen on one track, on multiple tracks, within grouped tracks, or via a sidechain routing.
  • The type of routing doesn’t affect the need for all the steps along each signal path to happen in order; Live automatically handles scheduling each step to be completed as quickly as possible.
  • Live assigns any independent segments of an audio path that can be processed in parallel to separate threads, so the operating system can distribute these across available hardware cores. You don’t need to manually rearrange track routing to manage threads or core usage.

Whether audio signals can be processed in parallel, or in series, depends on more than whether they are on separate tracks. The diagrams below show when Live can process signal paths in parallel, and when dependencies require serial processing.

Key Concept: Critical Path

The critical path is the complete signal path that takes the longest to calculate, which is the limiting factor on current processing capacity. In the picture below, the critical path is marked with a bold red line. The total processing demand of Effect A + Effect C may be reflected by Live's CPU meter, while A, B, and D could be processed in parallel, which you can see on your computer's Activity Monitor / Task Manager. C can only be processed once A and B's audio are both delivered.

Diagram shows the critical path of an audio signal via Audio Effect A, through Audio Effect C, to the Main Track.

Key Concept: Summing Points

Summing points, where two or more separate signal paths converge into a single process, add “wait points.” (see diagram below.) A compressor with a sidechain, for example, must wait for both its audio input and the sidechain signal to arrive before outputting the resulting signal. This can create a small processing bottleneck — but this is an inherent aspect of real-time audio, not something that can be “fixed” with clever routing. Independent segments of the signal path leading up to the summing point, and those following after it, can be processed in parallel.

ChronologicalPaths2.png


What can I do to optimize performance in Live?

  • Use sends and returns to avoid multiple instances of heavy plug-ins.
  • Freeze or Bounce tracks when you’re pushing your computer’s processing limits.
  • Single-core performance (clock speed) is just as important as the number of hardware cores, because of the “wait points” when parallel processing isn’t possible.
  • Learn more about reducing the CPU load on macOS and Windows.

Does using group tracks negatively impact performance?

Processing on group tracks follows the same chronological order and threading priority as other tracks in Live.

  • Tracks bundled inside a group track are processed in parallel; only the final routing into the group (or summing track) is done in order.
  • Routing one track into another forces those two tracks to be processed in series (rather than in parallel), but sharing a destination doesn’t put everything on one core.
  • A send forces serial processing between the sending track and the return, but multiple sends to the same return don’t cause extra CPU bottlenecks.

There’s no CPU advantage to using summing tracks instead of group tracks — they perform the same.


What are threads and cores?

A thread is a defined task that a CPU core can handle. Applications can split work into multiple threads, enabling work to run in parallel on multiple cores. For example, a web browser might use separate threads for displaying the page, running scripts, and streaming video. A game might use different threads for graphics, sound, physics, and AI. Your operating system constantly runs background threads to keep things running smoothly.

A single thread may run for a short period of time, or for a long time with periodic pauses to allow other threads to also run. Though threads generally run independently of each other, sometimes one thread must wait for information from another thread to proceed with its assigned tasks.

What makes up a thread in Live?

In Live, a thread typically processes a single audio signal path segment — for example, an audio clip being processed through an effect and then routed to the Main track.

What is multi-threading?

Multi-threading refers to the ability of software or an operating system to spread tasks across multiple threads and cores. Live supports multi-threading and uses it to improve audio performance.

Some Windows CPUs support Hyper-Threading (Intel) or Simultaneous Multi-Threading (SMT) (AMD). This allows a single physical core to handle two instruction threads at once, improving efficiency in some workloads. Live enables hyper-threading automatically on systems that support it.

What is a multi-core CPU?

A multi-core CPU is a computer processor that contains two or more independent processing units, or cores, within a single physical chip. Each core can execute instructions separately, allowing multiple tasks to be processed at the same time.

As of Live 10, Ableton Live requires a multi-core processor, which is offered by all modern processors. Some CPUs feature hybrid architecture combining two different types of cores:

  • Performance cores (P-cores): Designed for maximum speed and responsiveness to handle tasks like gaming.

  • Efficiency cores (E-cores): Designed for power efficiency, to take care of background tasks while optimizing battery life and energy use.

Live supports up to 64 cores for audio processing, and it can utilize up to 64 threads for distributing audio calculations across available cores.


Does Live use Performance cores or Efficiency cores?

Because it's optimized for live performance, Ableton Live processes audio exclusively on Performance cores, if available. This is because the behavior of Performance cores prioritizes performance, and is therefore more reliable and predictable than that of Efficiency cores. This ensures that the same processes can be reliably repeated, without being compromised in favor of reduced power consumption, and prevents audio glitches caused by switching work between performance and efficiency cores.

Can I choose to force Live to use Efficiency cores?

Options to revert to Live’s previous handling of cores using both Performance and Efficiency cores are available here for macOS and Windows: Monitoring Live’s CPU usage on your computer.

Why do I see high CPU load in a Set with only one track?

Even with just one track, the CPU meter can show a high value if that track contains a processor-heavy instrument and/or a long chain of demanding effects.

Note: Live’s CPU meter does not measure the percentage of your computer’s total CPU capacity being used by Live.

 

Instead, it measures how close Live is to missing its audio deadline — that is, it compares the time required to process the current audio signal with how much time is left before that signal should arrive to your speakers as audio. If the audio processing gets finished later than the sound needs to be played (a ratio of more than 100 percent), you hear a dropout.

As explained above, the correlation of tracks to threads is not as simple as “one thread per track.” If you add a chain of processor-heavy effects to the same track, Live’s processing may miss the audio deadline and experience dropouts, not because your whole CPU is maxed out, but because one specific signal path could not be parallelized across multiple cores.


Which is more important, CPU speed or number of cores?

Both CPU clock speed and the number of cores influence your computer’s capacity to quickly perform complex tasks.

Higher clock speed allows the processor to handle a single task more rapidly. This is particularly important when your project leans heavily on one critical, complete signal path, such as a key audio track with effects running in real time.

More cores supports multitasking and efficient handling of large, complex projects with many tracks.

Example: Imagine you have four threads (four tasks ready to run in parallel), as illustrated in the diagram below. If your CPU only has two cores, then only two threads can run at once. The other two must wait. If all threads take the same amount of time, the job will take twice as long as it would on a CPU with four cores. This is why parallelism is only as useful as the number of cores you have available to run threads.

WindowsMacOSScheduler.png

  • Windows (Intel/AMD): Many CPUs support Hyper-Threading (Intel) or SMT (AMD), allowing each physical core to run two threads. For example, a 4-core CPU may appear as 8 “virtual cores.” Some newer Intel CPUs (12th gen Alder Lake and later) also include Performance (P) cores and Efficiency (E) cores.
  • macOS (Intel): Intel Macs support Hyper-Threading unless it is manually disabled. Most Intel CPUs used in Macs have only performance cores, though as of 12th gen (Alder Lake), Intel also introduced P-cores and E-cores.
  • macOS (Apple Silicon): Apple Silicon CPUs do not use Hyper-Threading. Instead, they combine Performance (P) cores (for heavy tasks) with Efficiency (E) cores (for background and low-power tasks).

We recommend choosing the fastest processor you can afford, with as many cores as possible. This ensures good performance across both simple and complex Live projects. Ableton Support can’t recommend a specific computer or processor; however, you can learn what works well for Live users in user forums or from a computer or pro-audio retailer.


Why is my other DAW performing differently than Ableton Live?

Different DAWs are designed to prioritize different workflows. It's possible to design a DAW so that even a single chronological signal path on one track can have its effects processed in parallel, to maximize processing capacity. However, this comes at the cost of increased latency and decreased responsiveness. Live is designed to be played “live,” like a musical instrument – so responsiveness is prioritized. Performance may therefore contrast with a DAW designed to optimize high track counts and processing load in a studio environment, where slower response may be tolerable during mixing and mastering. Maxed-out benchmarks provide useful insight only when evaluated in context of the project’s overall structure and performance priorities. 

Ableton offers these in-depth help and learning resources:

Was this article helpful?